Hier eine Zusammenstellung von Screenshots verschiedener Funktionen der XchangeCAD Software:
Echtzeitanzeige von verknüpften Bauteilen im ganzen Schaltplan bei Mouseover:

Artikeldatenbank auch für Kabeltypen:

Manuelle oder automatische Editierung aller Betriebsmittel:

Selbst erweiterbare Artikeldatenbank und Zuweisung zu Betriebsmitteln:

Automatischer Import von Belegungslisten, mit Editiermöglichkeit vor und nach der Zuweisung:

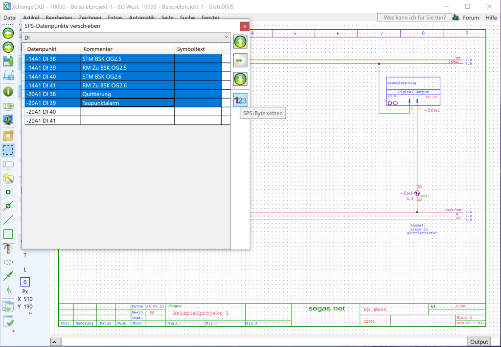
Blockweises verschieben von Datenpunkten auch über Bauteilgrenzen hinaus:

Automatische Materialliste mit vollautomatischer Generierung von Aufbauzeichnungen:

Additive partielle Selektionsmöglichkeit mit intelligenter Overlaytechnologie:

Volle Kontrolle über erweiterte Automatisierungsparameter:

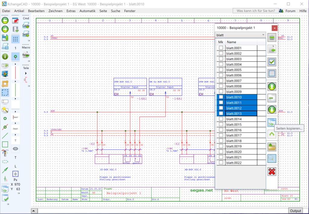
Seitenexplorer mit Editier- und Duplizierfunktionen:

Schreibe einen Kommentar